问题
制造和经济条件越来越复杂和不稳定,导致传统的调度方法在面对这种情况时变得无效中断.东欧一家大型钢管制造厂依赖传统的基于电子表格的生产调度,并开始面临以下问题:
- 持续的和自发发生的瓶颈在生产计划中未被考虑,并阻碍了其实施。
- 生产计划不包括订单安排,而是依靠工头的经验逐个做出决定。
- 缺乏协调的生产阶段,导致停机、设备过载和订单顺序中断。
工厂的管理团队选择使用模拟软件来改善生产调度。为了这个目的,他们走近了焦点小组这是一家提供基于模拟的决策支持系统实施服务的公司。焦点小组专家开发了一个制造模拟模型,有助于实现三个主要目标:
- 完全实现生产调度自动化,排除人为错误。
- 制定管道生产路线的精确规范。
- 确定空闲的生产能力以获得额外的订单。
解决方案
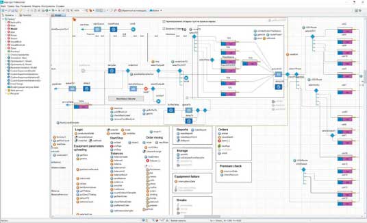
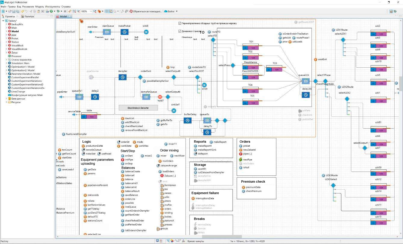
焦点小组团队开发了一个生产调度模型离散事件方法制造过程用流程图表示。开发人员选择使用AnyLogic开发他们的制造调度仿真模型,因为该软件提供了几个关键优势:
- 离散事件建模。
- 行业专用图书馆物料处理图书馆.
- 模型可以作为一个独立的java应用程序导出。
- 数据处理能力,包括输入和输出。
- 有机会创建制造企业的全功能数字孪生体,集成来自实际制造设施操作的数据。
此外,AnyLogic不仅支持流程建模,还能够为生产线中的组件及其交互规则设置逻辑。
对于材料处理模型,Focus Group团队包含了诸如订单,管,Prokat(Metal-roll),站.在模型中,他们为整个生产线设置了逻辑,从阻尼器仓库到完成的订单释放。输入数据(每周订单进度、性能、机器单位工作时间等)通过excel模板上传至模型。
该模型可以测试由管道制造工厂专家制定的每周制造计划的可行性。此外,工程师们还开发了一种特定的算法,使模型能够提出最佳的制造计划。通过运用分析方法,并通过动态建模对结果进行测试,Focus Group团队确保了模型中的生产水平不低于工厂团队制定的计划。此外,该模型有助于减少设备更换的次数,并提供更详细的规划。
结果
开发人员创建了一个钢管制造模型,该模型考虑了车间的所有生产阶段。工厂的绩效得到了改善,因为基于该模型,管理层可以:
- 在无风险的数字环境中测试工厂制定的制造计划的可靠性。
- 安全地测试新订单是否可以集成到现有的计划中。
- 确定主要工位和机组的利用率。
此外,该模型有助于计算预期的订单提前期和顺序优化,提供详细的逐级订单路由,并可以自行制定每周制造计划。
通过仿真建模,制造企业最小化了订单交接的间隙和每日波动,识别了瓶颈,细化了订单路由。他们还将短停机时间合并为较长的停机间隔,并利用它们来提高线路利用率。此外,日程调整时间从3小时缩短到3分钟。总体而言,通过对生产线进行建模和制定时间表,预计每周的产量将增加678吨,收入将增加81.3万美元。
未来,该公司计划进一步扩展该模型,通过将其与生产控制系统集成,使其成为车间的数字双胞胎。然后,管理层将能够为每个机器单元设置详细的轮班或日常任务,并将计划和生产连接起来。这将使工厂能够根据生产现场的全局视图调整其时间表。


